
N5991MC2A MIPI C-PHY Receiver Conformance Test Software
面向高阶调试的专业级示波器
渠道分销
快速响应
推荐方案套装
面向分析与自动化的软件配置。
分析套件
支持多仪器的离线分析套件。
适用场景: 跨领域分析
关键参数
支持标准通道带宽许可类型
- 基础许可
- 多仪器连接支持
- 离线分析选件
- 维护计划
* 工程师将进行兼容性核查。
详细规格
N5991MC2A 的技术参考
产品概览
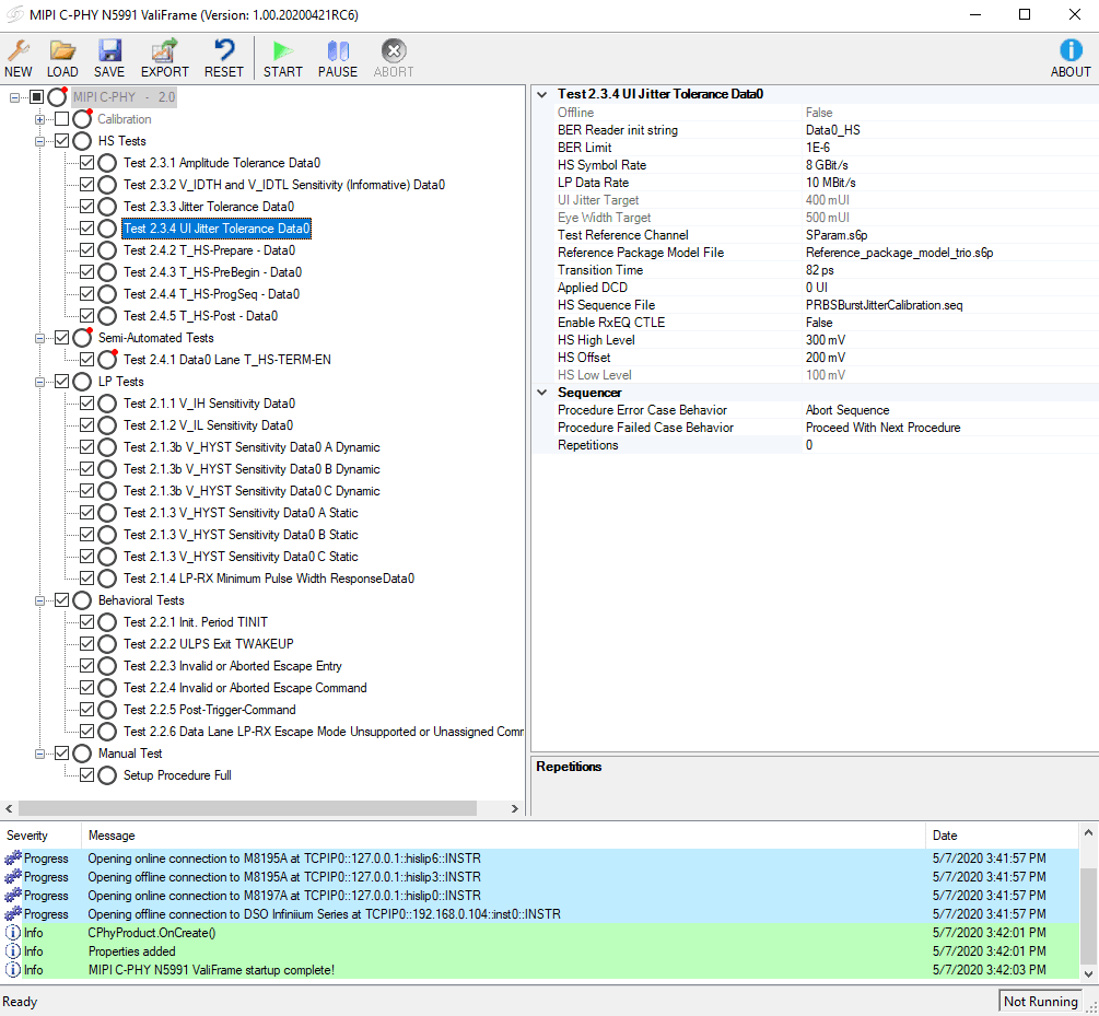
Provides guided setup to automate receiver pressure signal calibration and compliance testing procedures
Execute consistency testing with one click, significantly simplifying the testing process
Expert mode provides additional testing and characterization beyond conformance testing
Quickly characterize single or multi-channel C-PHYSM receivers
面向最新接口标准的设计与调试,N5991MC2A MIPI C-PHY Receiver Conformance Test Software 提供行业领先的精度与信号完整性。