
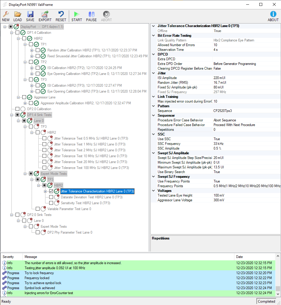
N5991DP2A DisplayPort 2.0 Receiver Test Software
面向高阶调试的专业级示波器
渠道分销
快速响应
推荐方案套装
面向分析与自动化的软件配置。
分析套件
支持多仪器的离线分析套件。
适用场景: 跨领域分析
关键参数
支持标准通道带宽许可类型
- 基础许可
- 多仪器连接支持
- 离线分析选件
- 维护计划
* 工程师将进行兼容性核查。
详细规格
N5991DP2A 的技术参考
产品概览
High Performance
Precision Engineering
面向最新接口标准的设计与调试,N5991DP2A DisplayPort 2.0 Receiver Test Software 提供行业领先的精度与信号完整性。